REPONSE A INCIDENT
Gestion de crise, coordination de reprise d'activité, investigation numérique (forensic).
AUDITS ET TESTS D'INTRUSION
Découverte et exploitation de vulnérabilités en conditions réelles (cyber et physique). Revue de code, revue de configuration, campagnes de phishing, threat emulation...
RECHERCHE & DEVELOPPEMENT
Découverte de nouveaux vecteurs d'attaques et vulnérabilités.
Team
Hackers éthique par passion
Brice AUGRAS
ReeverZax, ZaxBrice Augras, Président et chercheur en cybersécurité.
Victor POUCHERET
DoomerVictor Poucheret, CTO et chercheur en cybersécurité.
TOI ?
White RabbitDeviens le prochain !
ACHIEVEMENTS & ACKNOWLEDGMENTS
Quelques-uns de nos travaux publics
Disclosed CVEs
Live Events
Bug Bounty Reports
Impact
Live Event YesWeHack - April 2021
Top Team #1 + Leaderboard Top #2 & #6
Live Event YesWeHack - January 2021
48 hours hacking live event, #TOP10
Microsoft SSRF to RCE
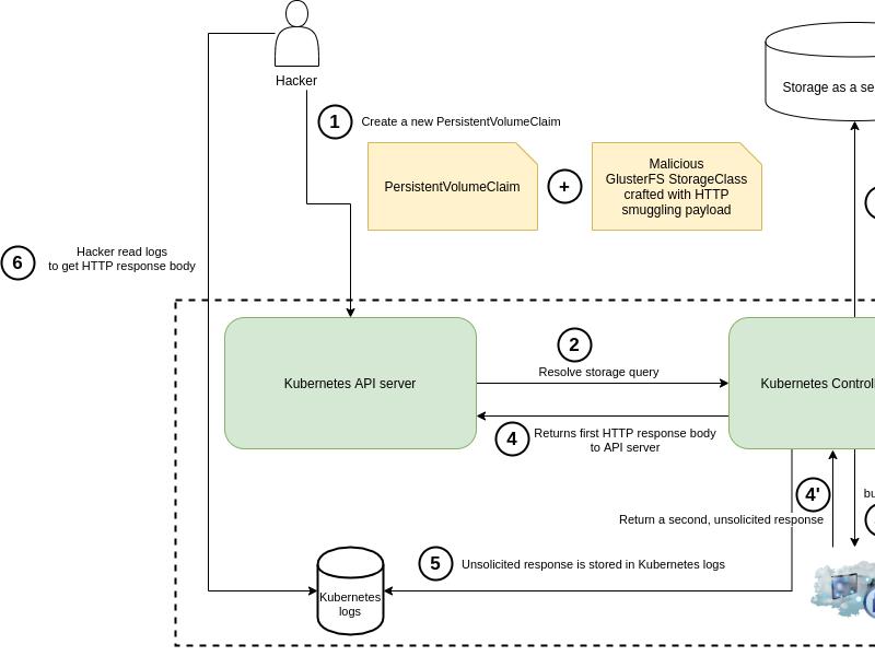
0-Day Kubernetes on multiple GAFAM companies
Snapchat - Greetings
Greetings from Zen.ly
PORTRAIT. Brice Augras, pirate informatique, mais hacker éthique
Interview Ouest-France
IBM Datacenter CVE
Security Vulnerability regarding FS-900 FlashSystem
Contact Us
Rejoignez nous !